The codebase has moved on since the initial batch of tests. This system needs a bunch of rewriting before being viable again.
Index
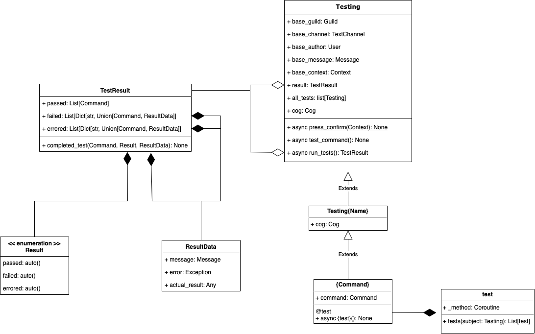
The design of the testing system
In general, testing a command works by controlling everything but the command callback itself. That means of all relevant discord objects there exists a class in killua/tests/types, mocking their methods and attributes that are used inside of the commands. Their __class__ is set to the discord class they mock to avoid an isinstance(argument, discordClass) inside of a command falsely failing on a mock class.
There also exist mock classes for pymongo database stuff in a different file location as the tests are designed to be able to work completely offline (which is currently not fully archived) and the database should not be spammed when all tests are run. When tests are run, the DB class containing all details of connections will automatically switch to the mock data instead of the real one.
All mock classes of messagables (Member, TextChannel, Context...) have an overwritten send method that, instead of actually sending it somewhere, creates a mock message of how a message object would look like if sent, then sets this as the attribute result of the supplied Context object to the command.
This is why all messagables that aren't Context have a property referring back to it so they are able to set that attribute.
Both View and Bot.wait_for normally require another user interaction for the command functioning normally. For View it also strongly depends on what the user does on what the commands response is. They are handled by:
Bot.wait_forFor this,asyncio.waitis used to call the command and a method ofBotthat resolves thewait_forat the same time.
asyncio.wait({command(context), Bot.resolve("message", MockMessage())})Views Views were harder to tackle as they are much more complex in what could be responded to them. How it was solved is by before calling the command callback, the methodrespond_to_viewof the mockContextsupplied can be set which takes in one parametercontext. Throughcontext.current_viewit can then access the view and go through it'schildrento modify values and call callbacks.respond_to_viewoverwritesView.wait()if aViewis supplied to asendmethod and so it will be called if the view requires a response, also avoiding the trouble of the tests taking much longer if the view had to be responded to from a separate asyncio loop. In code, this would simply look like this:
async def respond_to_view_no_settings_changed(context: Context):
for child in context.current_view.children:
if child.custom_id == "save":
await child.callback(MockInteraction(context))
context.respond_to_view = respond_to_view_no_settings_changed
await command(context)In Essence one big class, Testing is subclassed first for each Cog, then that subclass for the cog is subclassed for each command.
This way, commands can be dynamically found from methods defined in the base class and __subclassess__(). After many months of playing around with this this seems like the cleanest and most effective layout to me.
The system also uses the logging module instead of printing results. This leads to the output level being configurable with the command line argument for testing (python3 -m killua -t <logging-level>) defaulting to INFO.
Warning Due to a fix to an issue with assertion errors displaying even though they are matched, all console output without
INFO:,DEBUG:,WARNING:,ERROR:orCRITICAL:will not be printed to the console. So for debugging either uselogging.debugorprint("DEBUG:", thing)
All checks are written using the assert keyword. This way it is easier to identify where exactly a check has failed and what the actual result is. This is insanely useful from my testing. For example, a failed test output will look like this:

assert actual == "Expected", actual when catching the error str(error) will output the value of actual removing the necessity of having to debug it further (or if you are like me slapping print statements everywhere)
As explained in the design section, an actual test is within a subclass of a subclass of Testing. So to test a command hello of Cog Group this layout would be used:
from ...cogs.group import Group # Importing the original cog
from ..types import * # Importing all mock classes
from ..testing import Testing, test # Import base class and decorator
class TestingGroup(Testing):
def __init__(self):
super().__init__(cog=Group)
class Hello(TestingGroup):
def __init__(self):
super().__init__()
self.command = self.cog.hello # This is not required, handy for more dynamic subclassesNow that everything is layed out, you just need to write tests. These are methods on the command class they are tests for decorated with @test (as imported previously). These tests call the command function directly with a mock context accessible though self.base_context and any other necessary commands.
After that, the context object will contain whatever was sent back by the command. So you can then check wether this is what you expected or not with pythons assert statement like this:
# This is inside the Hello class
@test
async def should_work(self):
await self.command(self.base_context)
assert self.base_context.result.message.content == "hello", self.base_context.result.message.content
# It is important to place whatever variable to test again after the comma so if it fails,
# the actual value of that variable can be displayed in the logs For writing tests including Viewss or Bot.wait_for see How Views and Bot.wait_for is handled
Commonly view responses cause a bit of trouble, though luckily not as much as they used to. When a view response isn't as intended, check the following:
- Is
context.timeout_viewset toTrue? If it is, the view automatically instantly times out - Is the callback you designed the view for the last time the callback is used?
Make sure the User database entry is exactly how you want it to be before the command. Resetting the database can often cause more harm than good!
